Cadastro e exclusão de bolsistas no Moodle

De GuiaEaD
Revisão de 19h23min de 21 de agosto de 2023 por Milton (discussão | contribs)

Procedimentos das Coordenações UAB

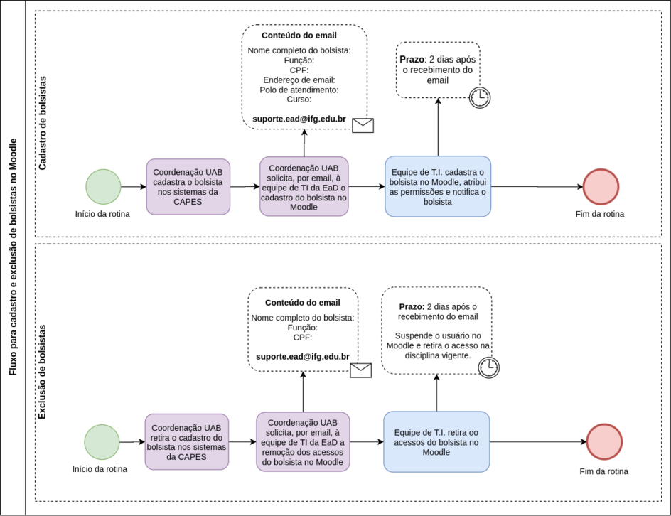
Solicitar a equipe de T.I. o cadastro do bolsista no Moodle:

Após receber documentação do bolsista e cadastrar nos sistemas de controle da UAB, deverá encaminhar à equipe de T.I. da EaD, por email, no endereço suporte.ead@ifg.edu.br, a solicitação de cadastro na plataforma Moodle. Os seguintes dados devem ser informados:

  • Nome completo do bolsista
  • Função (professor, tutor presencial, tutor a distância, coordenador)
  • CPF
  • Endereço de email
  • Polo de atendimento (caso seja tutor presencial ou coordenador de polo)
  • Curso

Solicitar a equipe de T.I. a retirada do bolsista no Moodle:

Sempre que o vínculo do bolsista for encerrado, seja por qualquer motivo, a coordenação UAB deverá solicitar a equipe de T.I. que retire os acessos do referido bolsista na plataforma Moodle. Tal solicitação também deverá ser feita por email, no endereço suporte.ead@ifg.edu.br.

Nota: Os cadastros e exclusões somente ocorrerão após solicitação por e-mail.

Procedimentos da equipe de T.I. da DEaD:

Cadastrar bolsistas na plataforma Moodle EaD:

Ao receber a solicitação de cadastro do bolsista, a equipe de T.I. deverá fazer o cadastro no Moodle, atribuir as devidas permissões e enviar um email ao bolsista notificando-o do cadastro e instruções para acesso ao Moodle EaD.

Tempo de atendimento: 2 dias úteis.

Retirar os acessos do bolsista na plataforma Moodle:

Ao receber da Coordenação UAB a solicitação de retirada de acessos do bolsista, a equipe de T.I. deverá suspender o usuário no Moodle e remover a sua inscrição na última disciplina vigente.

Nos casos em que o usuário estiver matriculado na categoria, seu cadastro na categoria deve ser retirado e o usuário suspenso.

Tempo de atendimento: 2 dias úteis

Fluxo para cadastro e exclusão de bolsistas no Moodle

Fluxo para cadastro e exclusão de bolsistas no Moodle.png