Guia para desenvolvimento de disciplinas EaD
Professor, este é seu ponto de partida!
O guia tem objetivo de nortear o desenvolvimento de disciplinas para cursos na modalidade EaD.
Desenvolvido por:
- Milton Ferreira de Azara Filho
- Claudia Caetano Gonçalves Mendes Lima
- Henrique Rodrigues Pereira Menezes
- Thaisa Alves Andrade
Orientações Gerais
Diante das especificidades do ensino a distância, elencamos abaixo algumas orientações iniciais para o planejamento da disciplina EaD:
- Conheça o Projeto Pedagógico do Curso (PPC) do qual sua disciplina fará parte;
- Adeque as atividades ao contexto e público-alvo do curso;
- Escreva usando uma linguagem dialógica;
- Na elaboração das avaliações, preze pela clareza, objetividade e coerência dos enunciados. Nas questões objetivas, evite usar “verdadeiro ou falso”, “nenhuma das alternativas”, opções “exceto, incorreta”. Elabore questões com quatro alternativas, sendo somente uma correta. Mais informações sobre a elaboração de questões podem ser consultadas no Manual de Questões do IFG, disponível no repositório do professor;
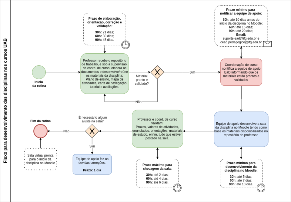
- Atente-se para o cumprimento dos prazos de preenchimento dos templates no repositório do professor. Isso garantirá a revisão do material por parte da coordenação de curso e a qualidade na construção/montagem da sua sala de aula virtual por parte da equipe de apoio da Diretoria de EaD. No anexo I é possível consultar o fluxo de desenvolvimento das disciplinas.
- Quer conhecer um pouco mais sobre o Moodle? acesse o GuiaEaD do IFG: http://guiaead.ifg.edu.br
- Ao preencher os documentos online, evite colar conteúdos diretamente de páginas da internet ou arquivos, pois eles carregam formatações indesejadas. Todos os campos dos documentos online já possuem sua própria formatação, então quando for colar algum texto, use o atalho Ctrl + shift + v, ou, botão direito do mouse +

Repositório do professor
Repositório online contendo os modelos de arquivos, pastas e instruções necessárias para o desenvolvimento da disciplina.
Dentro desta pasta, estão os seguintes arquivos e subpastas:
Há de se notar, portanto, que todos os arquivos editáveis são modelos de documentos Google, isso garante que a equipe gestora do curso e o professor tenha acesso ao material em tempo real e, principalmente, na mesma versão. Esta prática evita problemas na troca de arquivos e versões desencontradas.
A edição de todos os arquivos deve ser feita online, por meio do navegador, preferencialmente o Google Chrome.
Através da ferramenta do Google, é possível ainda fazer comentários em partes do texto, o que facilita de sobremaneira a validação/correção do material.
A seguir, detalharemos todo o conteúdo que deverá ser desenvolvido pelo professor.
Bibliografia
| Materiais de estudo, bibliografia obrigatória, bibliografia complementar, e demais arquivos que compõem a bibliografia da disciplina devem ser postados nesta pasta. Os arquivos devem estar preferencialmente no formato PDF, nomeados com o título do texto, por exemplo: “o que é pós-modernidade.pdf”. Evite nomes como: arquivo1, textodofulano, artigo do tópico 1. |
É composta por subpastas cujo objetivo é agrupar a bibliografia de cada tópico:
| Fique atento!
As referências e citações devem ser usadas de acordo com as normas da Associação Brasileira de Normas Técnicas (ABNT). Atente-se para as questões de direitos autorais (Lei nº. 9610/98) e plágio (Lei nº. 10695/2003). |
Imagens
Para nortear o trabalho da equipe de apoio, as imagens devem ser nomeadas da seguinte forma:
- imgTopo
- imgTopico1
- imgTopico2
- imgTopico3
Exemplo:
Sugestões de bancos de imagem que podem ser usadas livremente (com ou sem créditos):
- https://br.freepik.com/
- https://pixabay.com/pt/
- https://canva.com
- Os servidores do IFG podem ter acesso ao Canva educacional, veja como se cadastrar.
Como exemplo, as imagens do topo da sala e de ilustração de um tópico:
Imagem do topo da sala:
Imagem de abertura da disciplina “Mídias e Ferramentas Tecnológicas na Educação a Distância”. Dimensões: 400px de largura e 253px de altura.
Imagem de ilustração do tópico:
Imagem de ilustração do tópico, cujo objetivo é discutir sobre as raízes históricas e filosóficas da educação e do trabalho. Esta é uma imagem da antiga Escola Técnica Federal de Goiás. Note que a imagem tem relação direta com o conteúdo apresentado no tópico. Dimensões: 200px de largura e 167px de altura.
Vídeos
Como pressuposto geral, a utilização de recursos audiovisuais como complemento didático em curso a distância pode favorecer o processo de ensino e aprendizagem. As imagens do vídeo causam impacto e falam por si mesmas. Os sons aumentam o realismo e a representação da realidade (CARVALHO & GONÇALVES, 2000). Atualmente, a internet possibilita o acesso a diversos materiais audiovisuais que podem ser compartilhados e assistidos de forma gratuita. Estes materiais, no entanto, antes de serem publicados na sala virtual da disciplina no Moodle, devem ser previamente selecionados pelo professor através de um processo de curadoria, para garantir a qualidade e pertinência do conteúdo em relação a disciplina que está sendo ministrada.
A utilização de vídeos ilustrativos a respeito de algum conteúdo, ou mesmo a utilização de videoaulas gravadas (com a presença de um professor em vídeo), representam um importante recurso pedagógico utilizado para reforçar, complementar e auxiliar na absorção do conteúdo do curso. São recursos que, além de facilitar a compreensão dos conteúdos didáticos, oferece a possibilidade de ilustrar os conteúdos de forma diferente do texto escrito. E no caso de videoaulas gravadas com o próprio professor da disciplina pode fortalecer as relações entre docentes e estudantes.
A gravação de quaisquer vídeos é opcional, mas caso seja de interesse do professor, a Diretoria de Educação a Distância oferece apoio técnico para a realização de videoaulas e webconferências. A seguir, preparamos algumas orientações caso o professor opte por gravar uma videoaula ou webconferência.
Apresentação da disciplina (vídeo gravado na Diretoria de Educação a Distância com o professor):
Ao início de toda disciplina, costumamos gravar com o professor uma videoaula ou uma webconferência (ao vivo) para que este se apresente, introduza a disciplina compartilhando informações como a carga-horária, a distribuição de atividades formativas e avaliativas, a ementa, bibliografias e até mesmo parte do conteúdo inicial que será dado e estará disponível no ambiente virtual.
Ao gravar uma videoaula ou webconferência, é importante observar os seguintes pontos:
- Ter domínio do conteúdo e daquilo que você irá falar: O vídeo não é lugar para improvisos. Tudo salta aos olhos e aos ouvidos: os vícios de linguagem, o excesso ou falta de gesticulação, e a insegurança. Por isso a preparação para a câmera é fundamental. Criar um roteiro de fala (e estudá-lo) é uma boa solução porque ele vai ajudar a te guiar durante a apresentação e evitar que você acabe se dispersando. Isso também diminui o tempo de gravação, pois diminui a necessidade de repetição de falas.
- Ensaiar a atuação frente às câmeras: É normal um certo nervosismo frente às câmeras, então, se isso o ajudar, ensaie o roteiro da aula em casa, em frente ao espelho, avalie sua postura, gestual, tom de voz e pronúncia. É importante saber que você terá que olhar para a lente da câmera, e se preparar para isso, porque somente assim você criará uma conexão com o espectador. É como olhar nos olhos (e não desviar o olhar) da pessoa com quem se fala. Provocar interesse e confiança no conteúdo abordado. É comunicar.
- Planejar as aulas pensando no público: Se você já lecionou em salas de aula, sabe a importância de se comunicar na mesma língua que os alunos. Não se adequar à realidade e contexto deles pode dificultar (e muito) o processo de aprendizado. Por isso, elabore materiais adequados ao perfil das pessoas que irão assisti-los, em termos de linguagem, dificuldade e assuntos, isso vai ajudar a evitar que a audiência perca o interesse pelo conteúdo ou acabe se dispersando durante as videoaulas.
- Preparar um conteúdo coeso e compreensível: Sempre tenha em mente que dar aulas online é uma atividade muito diferente das aulas presenciais. Tendo em vista que não há como você parar uma explicação, retornar, tirar uma dúvida e depois continuar na linha de raciocínio sem problemas, você deve sempre ser muito claro(a) e interligar muito bem cada tópico falado.
- Ter concisão: Tente focar no assunto para não fazer com que os alunos dispersem e achem seu conteúdo desinteressante. Para aulas online, tente focar no que é realmente relevante. Use frases curtas e dê preferência ao uso de construções frasais em ordem direta.
- Seja leve: Assim como em uma sala de aula presencial, o professor online deve pensar constantemente em prender a atenção dos alunos. Dê preferência ao uso de uma fala mais coloquial, sem comprometer a densidade do conteúdo.
- Tomar cuidado com a velocidade da fala:
- Tente falar pontuando as frases e prestando atenção à pronúncia para não comprometer o entendimento do aluno. Ministrar aula pela internet é diferente de uma aula presencial e a adaptação é fundamental.
- Lembre-se que os alunos não estão presentes fisicamente e não podem te interromper para tirar dúvidas ou pedir para você repetir algo que eles não entenderam. Por isso, tome cuidado com a sua fala. Alguém que fala muito baixo e muito devagar, dando voltas demais no conteúdo, por exemplo, pode acabar deixando as pessoas com preguiça do material e dispersos durante o vídeo, ao mesmo tempo que alguém que fala rápido demais e ignora o nível de conhecimento da audiência, pode dificultar o entendimento da videoaula e fazer com que as pessoas não entendam o conteúdo, se sintam desconfortáveis e se questionem sobre a capacidade delas de compreender o conteúdo.
- Vestimenta: Use camisa ou camiseta que dê contraste com sua pele, mas que não seja branca. Prefira roupas lisas. É bom evitar:
- Estampas: por chamarem muito a atenção, elas acabam atrapalhando a concentração. Se for usar, opte por uma estamparia discreta.
- Decotes: o ideal é evitar decotes profundos.
- Transparências: evite roupas transparentes no vídeo, caso queira usar uma peça, use com uma peça por baixo que mantenha a elegância.
- Listras: as fininhas são as inimigas da tela, pois dão um efeito embaralhado no vídeo. Se realmente quiser usá-las, opte pelas largas.
- Bolinhas: evite usá-las, pois também causam um efeito de embaralhamento no vídeo.
Caso opte por realizar a gravação de maneira autônoma em um outro espaço que não o da Diretoria de Educação a Distância, solicitamos que além das orientações dispostas no texto acima, observe-se também as orientações técnicas detalhadas abaixo:
- Horário de gravação do vídeo: A escolha de horário e local de gravação é importante tanto para a iluminação do vídeo quanto para a captação do som do vídeo, o importante é que o espectador tenha um bom referencial dos dois, mas é importante ter em mente que a qualidade da imagem somente não basta se o som estiver inaudível ou de difícil compreensão, porque é principalmente através do áudio (oralidade) que o conteúdo será passado. Toda gravação feita de forma caseira (onde não há iluminação profissional para vídeo) se beneficia da iluminação natural (luz do dia). Recomendamos que a gravação seja feita sempre com luz natural, deixando o ambiente o melhor iluminado possível, se necessário abra as janelas e portas (desde que isso não traga muito barulho para o vídeo, como sons de carros, pessoas falando, etc). Grave preferencialmente pela manhã, evitando horários próximos ao meio-dia onde a luz do sol é muito incidente, o conhecido (sol a pino). Recomendamos evitar o período da tarde como um todo também por conta das variações de luz que pode resultar em vídeos que apresentam momentos claros e momentos escuros, ou por conta mesmo a falta de luz quando se aproxima do horário em que o sol se põe.
- Encontre um ambiente silencioso para gravar: É importante observar que para a gravação acontecer de forma satisfatória (tanto para quem grava, quanto para quem assiste) é necessário estar em um ambiente silencioso. Em um ambiente com muitos ruídos, estes podem competir com a fala do professor e pode prejudicar a objetividade da fala, provocar dispersão (tanto no professor quanto no aluno), e pode ser uma videoaula cansativa de assistir, por conta do som.
- Procure deixar o celular parado durante a gravação e filme sempre na horizontal: Um vídeo trêmulo pode deixar o espectador enjoado ou incomodado ao assistir a videoaula. Pode também atrapalhar o professor deixando o desconcentrado na hora da fala por ter que segurar o celular e falar ao mesmo tempo. Então, é importante procurar uma forma de apoiar o celular ou câmera (tripé, ou algum apoio improvisado que evite o equipamento de cair no chão) em algum lugar estável, de preferência uma superfície reta, e claro, não esquecendo de filmar sempre na horizontal. Gravar um vídeo na horizontal é fundamental porque permite que ele seja assistido em vários tipos de tela, como na tela da televisão, na tela de um computador ou notebook, e também no celular.
- Se preferir, peça para que uma pessoa o filme: Se você não encontrou um bom local para apoiar ou deixar a câmera/celular firme, você pode pedir para que uma pessoa grave para você. A pessoa que estará gravando estará focada especificamente nessa tarefa, e terá mais condições de manter o celular ou câmera firme, sem tremer. Mas é importante que você peça a alguém com experiência, e que tenha também paciência, caso você tenha que regravar mais de uma vez, ou retomar a fala de algum ponto específico. A pessoa também deverá prestar atenção no enquadramento (evitando “cortar” a pessoa que está sendo gravada), e verificar se há espaço suficiente no cartão de memória do celular ou câmera para que a gravação não seja interrompida em algum momento importante.
- Falar objetivamente para evitar a necessidade de edição: Se você não tiver condições de editar o material gravado, a preparação e o ensaio para a gravação deve ser redobrado. Até a pessoa com muita experiência em gravações de vídeo pode ter problemas em completar alguma frase, o famoso “deu branco”. Então, a menos que você não se importe com essas pequenas falhas, o ideal é sempre regravar, e ter paciência (porque essas coisas acontecem), ou ter em mente que você terá que colocar o vídeo em um programa de edição e cortar essas hesitações de fala. Regravar é sempre o ideal, mas se não for possível, pelo menos comece a gravar de novo recomeçando a gravação da última fala, repita a última fala desde o começo e prossiga, pois você está reconstruindo o raciocínio. Se este for o caso, tenha em mente que minimamente você terá que “juntar” os arquivos gravados em um só vídeo através de algum software de edição, ou ferramenta de edição online.
Plano de ensino
O plano de ensino é um documento Google e deve ser preenchido online, diretamente no navegador. Recomendamos o uso do Google Chrome.
Instruções para preenchimento do plano de ensino
| Caracterização: Informações básicas do plano de ensino.
Ementa: Refere-se ao conteúdo programático. Evidencia as principais características da disciplina, preferencialmente, na forma de lista. As ementas das disciplinas dos cursos UAB/IFG podem ser consultadas no PPC dos respectivos cursos. Objetivos da disciplina: Expressos por meio de verbos no infinitivo, traduzem competências, habilidades e atitudes esperadas dos(as) estudantes. São os propósitos da ação de ensinar, funcionando como horizonte e alicerce da prática educativa. Na sua dimensão geral, indicam os propósitos amplos (ao longo da disciplina), na específica, referem-se aos resultados observáveis pelo(a) professor(a) a cada tópico. Estratégias de mediação: Para defini-las, consulte o “Guia para as Atividades no Moodle”, disponível no repositório do professor. Caso você já tenha em mente qual atividade deseja empregar, siga a linha (pois o guia é apresentado na forma de matriz) e analise os seus pontos fortes e fracos. Se você já sabe para que precisa da atividade, veja na coluna as opções mais apropriadas. Tópicos: Correspondem a forma como o conteúdo será disposto no ambiente virtual (Moodle). Recomenda-se a seguinte relação carga horária (da disciplina) x tópicos: 30h/3 tópicos, 60h/4 tópicos e 90h/6 tópicos. Os seguintes campos são de preenchimento obrigatório: - Tema: Tema que será objeto de estudo do tópico. Tente descrever o tema em uma frase. Exemplo: A relação entre as políticas públicas e a legislação para a educação. - Data de início e fim: Início e fim do tópico. Deve ser preenchido no formato dd/mm/aaaa a dd/mm/aaaa. Exemplo: 22/07/2019 a 28/07/2019. - Metodologia: - Materiais de estudo: Textos, artigos, capítulos de livros, páginas web, vídeos e demais materiais de estudo do tópico. Preencha somente o nome dos itens, aqui não é necessário detalhar o material de estudo. - Atividade(s): Descrever se a atividade proposta é formativa e/ou avaliativa. Na primeira semana da disciplina, recomendamos a proposição de atividade formativa para a ambientação dos(as) estudantes. |
Exemplo de plano de ensino preenchido
Como exemplo, o plano de ensino com a caracterização, ementa, objetivos e o primeiro tópico preenchidos:
| CARACTERIZAÇÃO |
| Curso: Especialização na Educação Profissional, Técnica e Tecnológica |
| Disciplina: Educação Profissional e Tecnológica na Educação Básica e Ensino Superior |
| Professor(a): Nome do professor(a) |
| Carga horária: 30h |
| Ano/Semestre: 2018/2 |
| Período da disciplina: 18/02/2019 a 17/03/2019 |
| EMENTA |
| Reflexão sobre o processo educacional, seus personagens e objetivos e em especial sobre a prática pedagógica e a ação do professor, com base nas diferentes teorias e correntes. Análise do papel social da educação enquanto formadora dos futuros cidadãos e, por outro lado, análise da escola como reflexo da sociedade em que está situada. Os saberes docentes. Formação técnica e docência. O papel do professor na Educação Básica, na Educação Profissional, no Ensino Superior e na Educação de Jovens e Adultos. Avaliação e auto avaliação na Educação Básica e no Ensino Superior. A prática educativa e sua responsabilidade social. Participação em eventos de educação em que haja discussão das temáticas de EPTT, PROEJA, entre outros. |
| OBJETIVOS DA DISCIPLINA |
Objetivo Geral:
Objetivos Específicos:
|
| TÓPICOS |
| TÓPICO 1 | |
| Tema:
Educação Básica, Educação Profissional, formação de professores, currículo integrado |
Data de início e fim:
18/02/2019 a 04/03/2019 |
| Metodologia:
Para alcançar as metas estabelecidas nos objetivos da disciplina na perspectiva de discutir, analisar e compreender a problemática que norteia o tema, iremos analisar as relações entre educação básica e educação profissional. A metodologia a ser aplicada nesta disciplina terá como objetivo estimular o conhecimento e o pensamento crítico na relação da educação profissional, formação humana e integrada, dualidade estrutural entre a educação profissional e a educação básica estimulando o aluno por meio da leitura e do debate a investigar a conjuntura da EPT no Brasil. Será proposto diálogo e atividades referente aos assuntos: educação profissional, dualidade e exclusão social, formação dos docentes da EPT e práticas pedagógicas, formação humana e integrada dos jovens e adultos trabalhadores. Será disponibilizado material no formato textos diversos para leitura e links de vídeos e para compreensão das temáticas e realização das atividades. | |
| Materiais de estudo:
Material de apoio:
Textos base:
Textos complementares:
| |
| Atividade(s):
Atividade formativa:
Atividade avaliativa:
| |
Observação: Os demais tópicos seguem a mesma organização e forma de preenchimento.
Mapa de atividades
O mapa de atividades é um documento Google e deve ser preenchido online, diretamente no navegador. Recomendamos o uso do Google Chrome.
Instruções para preenchimento do Mapa de atividades
| Tópico: Corresponde ao tópico no Moodle em que o conteúdo será disposto. Não necessita alteração.
Data de início e fim: Data de início e fim do tópico. Deve ser preenchido no formato dd/mm/aaaa a dd/mm/aaaa. Exemplo: 22/07/2019 a 28/07/2019. Tema principal do tópico: Tema que será objeto de estudo do tópico. Tente descrever o tema em uma frase. Exemplo: A Educação a Distância e o Moodle. Detalhamento do tópico: Descrição do tema abordado no tópico. Introduz ao aluno, em poucas linhas, o que ele vai estudar no tópico. Exemplo: Você já estudou a distância? Aposto que sim! Neste primeiro tópico apresentaremos a você orientações importantes para o estudo on-line. Você conhecerá o Ambiente Virtual de Ensino e Aprendizagem que utilizamos no curso, o Moodle! Conhecerá ainda suas principais características, forma de acesso, o perfil e preferências de usuário. Tudo isso veremos aqui neste primeiro tópico. Observação: Tente dialogar com o estudante, conversando com ele em primeira pessoa. Evite topicalizar as informações. Bibliografia(s): Textos, artigos, capítulos de livros, páginas web, vídeos e demais materiais de estudo do tópico. Exemplo: Material de apoio
Atividade(s): Nome das atividades formativas e avaliativas, bem como a ferramenta utilizada no Moodle para reproduzir a atividade. Exemplo: Atividade formativa: - Fórum de apresentação (Fórum) Atividade avaliativa: - Sem atividade avaliativa neste tópico |
Exemplo de um Mapa de atividades preenchido
| TÓPICO 1 | INÍCIO: 22/07/2019 | FIM: 28/07/2019 | ||||
| Título do Tópico:
(Tema Principal da Semana) |
A Educação a Distância e o Moodle | |||||
| Detalhamento do Tópico: | Você já estudou a distância? Aposto que sim!
Neste primeiro tópico apresentaremos a você orientações importantes para o estudo on-line. Você conhecerá o Ambiente Virtual de Ensino e Aprendizagem que utilizamos no curso, o Moodle! Conhecerá ainda suas principais características, forma de acesso, o perfil e preferências de usuário. Tudo isso veremos aqui neste primeiro tópico. | |||||
| Bibliografia: | Material de Apoio |
| ||||
| ATIVIDADES | ||||||
| Tipo: Fórum | Título: Fórum de apresentação | Valor: Formativa - sem nota | ||||
| Orientações aos Estudantes: | O objetivo deste fórum é que você se apresente aos colegas e conte se já teve alguma experiência com o ensino a distância. Nos conte como foi, você gostou? Superou suas expectativas? Tem alguma sugestão do que poderia ser melhorado? Caso você não tenha feito um curso a distância, conte aqui quais são as suas expectativas e o que você entende por educação a distância. Compartilhe conosco suas experiências e demais informações que possam nos aproximar uns dos outros.
Vamos lá? Participe! | |||||
Os demais tópicos seguem a mesma organização e forma de preenchimento.
Ao final do mapa de atividades, você precisará também detalhar o enunciado de cada atividade. Este procedimento é necessário para que a equipe de apoio configure corretamente as atividades no Moodle.
![]() | É o documento de apresentação da disciplina e destina-se aos estudantes. Por meio da carta de navegação o estudante terá acesso a um roteiro de estudos, com uma linguagem mais amigável e simples. |
A carta de navegação é um documento Google e deve ser preenchido online, diretamente no navegador. Recomendamos o uso do Google Chrome.
| Caracterização: Informações básicas da carta de navegação.
Apresentação: Espaço onde o(a) professor(a) se apresenta e introduz os objetivos da disciplina aos estudantes. Roteiro de estudos: Uma sala virtual bem organizada garante que os estudantes, sem muito esforço, entendam por exemplo, quais materiais precisam ser lidos/vistos e quais atividades precisam ser feitas em um determinado intervalo de tempo. Esta é a função do roteiro de estudos: descrever aos estudantes em poucos passos, o que fazer, quando fazer e, em caso de dúvidas, quem procurar. Coloque-se no lugar do estudante e tente responder: |
Tutorial
![]() | Documento destinado aos tutores e que norteia a correção das atividades. O tutorial contém o gabarito das atividades objetivas e os apontamentos de feedback e correção das atividades subjetivas. |
O tutorial é um documento Google e deve ser preenchido online, diretamente no navegador. Recomendamos o uso do Google Chrome.
Instruções para preenchimento do Tutorial
| Caracterização: Informações básicas do tutorial.
Atividade: Nome da atividade. Exemplo: Objetivo: Critérios de correção: Atividades objetivas: Gabarito. Transcreva o texto da alternativa correta. Lembre-se que o Moodle pode embaralhar tanto as questões quanto as alternativas, dessa forma não especifique apenas o número da questão e a letra da assertiva correta. Exemplo:
Quais são os elementos que transformaram a educação em capital humano a serviço de um projeto ancorado na lógica neoliberal globalizante? Marque a alternativa CORRETA:
- O texto deve conter até 2 (duas) páginas (máximo de 60 (sessenta) linhas) - Qualidade argumentativa (estrutura textual, coesão e coerência) (5 pontos); - Uso da norma padrão culta da Língua Portuguesa escrita (5 pontos); - Uso adequado das referências bibliográficas, de elementos que denotem leitura dos textos e conhecimento do vídeo, demonstrando domínio dos pressupostos conceituais em Educação Profissional e Tecnológica (5 pontos) |
Como exemplo, o tutorial com as atividades do primeiro tópico preenchidas:
| CARACTERIZAÇÃO |
| Curso: Pós-Graduação Lato Sensu em Docência na Educação Profissional, Técnica e Tecnológica |
| Disciplina: Fundamentos Legais da Educação |
| Professor(a): Nome do professor(a) |
| APRESENTAÇÃO |
| Sou a professora (nome da professora) e responsável, juntamente com você, pela disciplina Fundamentos Legais da Educação. A disciplina no curso tem o objetivo de contribuir com a formação docente a partir das políticas educacionais e da legislação que subsidia a educação nacional. Os conteúdos são caracterizados pela linguagem jurídica, com citação de várias leis, decretos, resoluções e respectivos números e datas, mas não se assuste, no direito a legislação é material de consulta, que com o tempo e o uso passamos a dominar. Ficaremos juntos por três semanas e, nesse período, sinta-se à vontade para dialogar, tirar dúvidas e fazer proposições que poderão contribuir para o sucesso da disciplina. |
| ATIVIDADE(S) DO TÓPICO 1 |
| Atividade: Reflexão sobre a Educação Profissional e Tecnológica
Valor: 15 pontos Critérios de correção: - O texto deve conter até 2 (duas) páginas (máximo de 60 (sessenta) linhas) - Qualidade argumentativa (estrutura textual, coesão e coerência) (5 pontos); - Uso da norma padrão culta da Língua Portuguesa escrita (5 pontos); - Uso adequado das referências bibliográficas, de elementos que denotem leitura dos textos e conhecimento do vídeo, demonstrando domínio dos pressupostos conceituais em Educação Profissional e Tecnológica (5 pontos) |
Os demais tópicos seguem a mesma organização e forma de preenchimento.













